Kommenden Mittwoch wagen wir erstmals das Experiment eines terminlosen Impftags. Ich habe bezahlte Werbung auf Facebook und Instagram geschaltet, die GSU Uplengen mit ins Boot geholt und den Termin auf der Corona-Seite des Landkreises veröffentlichen lassen, es sollten also genügend Menschen wissen, dass die Aktion stattfindet. Trotzdem kann ich überhaupt nicht abschätzen, wieviele Leute letzendlich vor der Tür stehen. Die folgenden Hinweise gehen von einem großen Interesse aus; wenn wenig Menschen kommen, dürfte das Management ohnehin keine Probleme bereiten.
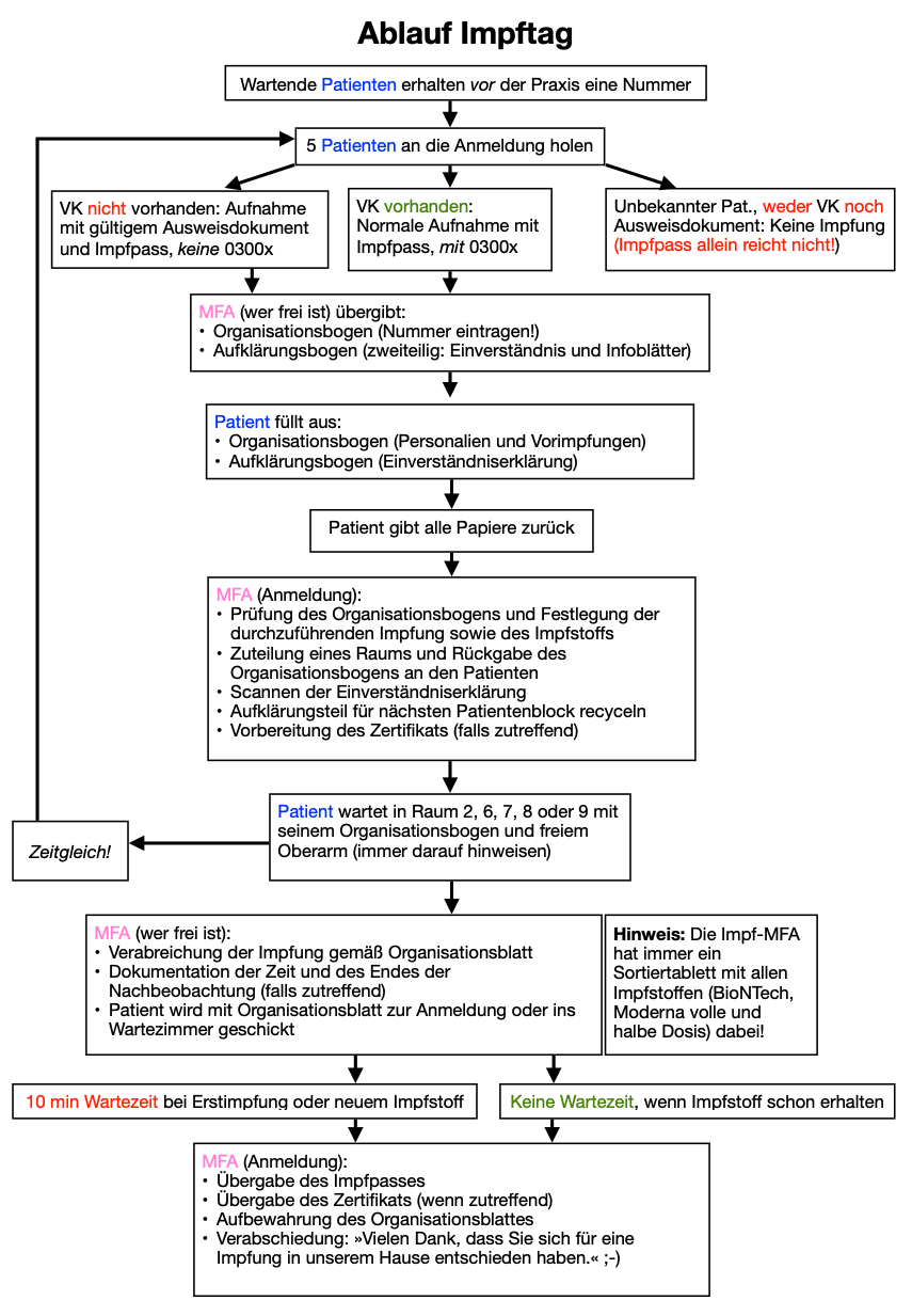
Das hier ist wichtig:
- Impfstoffzuteilung: Bis 30 J. BioNTech, über 30 J. Moderna
- Ausnahmen: Schwangere erhalten immer BioNTech, bei Zweitimpfung Verwendung desselben Impfstoffs wie bei der Erstimpfung
- Aufklärung: Gescannt wird nur die Seite mit der Unterschrift, restliches Papier wird wiederverwendet
- Jeder erhält einen Organisationsbogen mit Nummer und Info zur Person und den bisherigen Impfungen, das er bis zum Verlassen der Praxis bei sich hat
- Wer keine KV-Karte dabei hat, kriegt trotzdem Impfung, dann ist aber Personalausweis oder Reisepass Pflicht!
- Uns bekannte Patienten dürfen natürlich grundsätzlich mitspielen.
- Bei uns unbekannten Personen reicht der Impfpass als Legitimation nicht aus, hier ist ein Personalausweis oder Reisepass Pflicht, wenn keine KV-Karte vorhanden ist
- Keine Herausgabe von Impfetiketten! Wer seinen Impfpass nicht dabei hat, muss sich das Etikett an einem anderen Tag einkleben lassen
- Wer weder Impfpass noch Zertifikat vorzeigen kann, darf weder Zweit- noch Booster-Impfung erhalten, da wir nicht prüfen können, ob die Abstände eingehalten wurden und die Angaben wahrheitsgemäß sind. Es gibt bestimmt ein paar Schlaumeier, die auf ein Booster-Zertifikat hoffen, ohne bisher Erst- oder Zweitimpfung erhalten zu haben …
- Es dürfen sich natürlich mehrere Personen an der Anmeldung aufhalten
- Ausgefüllt werden die Zettel im Wartezimmer (oder, wenn voll, im Stehen, ist ja keine Vergnügungsfahrt)
Wie genau der Ablauf geplant ist, habe ich in einem Flussdiagramm dargestellt. Das sieht zwar erstmal kompliziert aus, wenn man aber einmal durchgespielt hat, wie es funktioniert, ist es ganz einfach.
Der Organisationsbogen, den jeder Patient erhält, besteht aus zwei Teilen. Den zweiten Teil füllt die MFA an der Anmeldung aus, nach der Impfung trägt die impfende MFA zudem die Impfzeit und ggf. das Ende der zehnminütigen Wartezeit ein. Der Patient erhält sein Zertifikat erst nach Rückgabe des Organisationsbogens und ggf. Ende der Wartezeit.

Damit das alles flutscht, erfolgen die Impfungen nicht wie bisher nach dem System »Frau X in der 8 kriegt Moderna, MFA holt eine Spritze und impft Frau X«, sondern wie folgt:
- Die impfenden MFAs haben immer einen Vorrat aller Impftoffe dabei (bitte regelmäßig »nachladen«)
- Wo immer ein Patient in einem Zimmer sitzt, wird er von der nächsten freien MFA geimpft. Was er bekommt, steht auf seinem Organisationsblatt!
- Es muss also niemand vorab wissen, wie der Typ in der 9 heißt oder was die Familie in der 2 bekommt, da diese Info ja schriftlich direkt beim Patienten vorliegt und jede MFA jeden Impfstoff dabei hat
Damit das umsetzbar ist, habe ich aus in weiser Voraussicht aufgehobenen Unterhosen-Versandkartons zwei praktische Impfstoff- und Zubehörbehälter gebastelt, deren überragende Leistungsfähigkeit ich bereits am vergangenen Donnerstag bei der Impfung von ca. 20 Personen erfolgreich testen konnte:

In diesem Sinne: